cílem je zbavit se hesel
postupné kroky U2F/UAF, WebAuthn, Passkeys
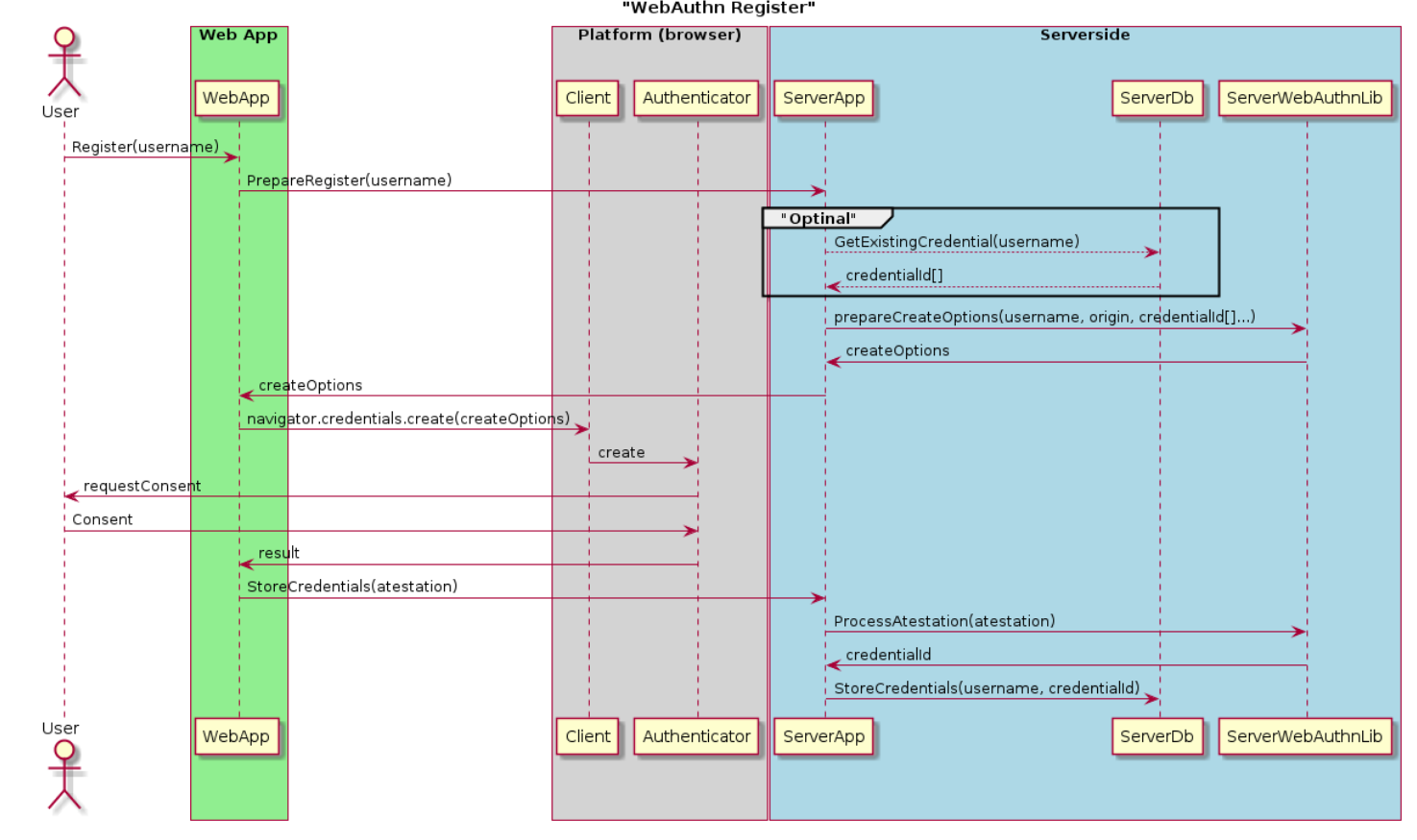
základní vlastnosti - strong, attested, scoped, public key-based credentials for web applications
asymetrická kryptografie - tajná část credentials je bezpečně uložená
odolné proti phishingu - protokol neumožňuje přeposílat credentials
snadno použitelné - bez instalace, intuitivní
atestace autentikátorů
každý web má vlastní sadu klíčů
2013 - Fast IDentity Online (FIDO)
2014 - specifikace
Universal 2nd Factor (U2F)
Universal Authentication Factor (UAF)
2016 - FIDO2 a W3C
2018
2019 - roste adopce WebAuthn
2021 - WebAuthn 2
Chrome desktop i mobil
Android v prohlížeči i aplikacích
Widows - zabudováno jako Windows Hello
Firefox desktop
Apple po tlaku trhu
podpora ve službách
2023 - WebAUthn 3
2023 - Passkeys, passkeys.dev
společné úsilí trhu
Passkeys podporované všude
ztráta suverenity uživatele
2024 - specifikace pro výměnu credentials mezi poskytovateli



